Nikon Forestry Pro II - Εγχειρίδιο αποστασιόμετρου/υψομέτρου λέιζερ 6x21
- 1 Περιγραφή εξαρτημάτων και ενδείξεων
- 2 Τοποθέτηση της μπαταρίας
-
3
Πλοήγηση στα μενού
- 3.1 Αλλαγή της μονάδας εμφάνισης απόστασης (F1)
- 3.2 Αλλαγή της λειτουργίας προτεραιότητας στόχου (F2)
- 3.3 Αλλαγή της στάθμης οπίσθιου φωτισμού της εξωτερικής οθόνης (F3)
- 3.4 Ενεργοποίηση ή απενεργοποίηση της λειτουργίας καταγραφής (log) (F4)
- 3.5 Προβολή της λίστας καταγραφής (log) (F5)
- 3.6 Διαγραφή όλων των καταγραφών (logs) (F6)
- 3.7 Διάγραμμα λειτουργίας των μενού ρυθμίσεων
- 4 Μέτρηση
- 5 Τεχνικές σημειώσεις
- 6 Αντιμετώπιση προβλημάτων/Επισκευή
- 7 Λήψη εγχειριδίου
- 8 Σε άλλες γλώσσες

Περιγραφή εξαρτημάτων και ενδείξεων
Ονοματολογία/Σύνθεση

- Κουμπί MODE (Λειτουργίας)
- Κουμπί PWR (POWER ON/Measurement (Ενεργοποίηση/Μέτρηση) button)
- 6× μονοφθαλμικό προσοφθάλμιο
- Κάλυμμα προσοφθαλμίου/Δακτύλιος ρύθμισης διόπτρας
- Δείκτης διόπτρας
- Κρίκος ιμάντα
- Κάλυμμα θήκης μπαταρίας
- Ένδειξη "Open" ("Άνοιγμα") καλύμματος θήκης μπαταρίας
- Μονοφθαλμικός αντικειμενικός φακός/Άνοιγμα εκπομπής λέιζερ
- Εξωτερική οθόνη
- Αόρατο άνοιγμα ανιχνευτή λέιζερ
- Ετικέτα αριθμού προϊόντος
- Ένδειξη
Σύνθεση
- Σώμα ×1
- Θήκη ×1
- Ιμάντας ×1
- Μπαταρία λιθίου (CR2) ×1
Ενδείξεις
Εσωτερική οθόνη

- Λειτουργία Measurement display mode*1 (λειτουργία εμφάνισης μέτρησης)
- Απόσταση ή γωνία*2 (δευτερεύουσα ένδειξη)
: "Failed to measure" ("Αποτυχία μέτρησης") ή "Unable to measure" ("Αδυναμία μέτρησης") - Μονάδα μέτρησης (°: γωνία σε μοίρες/m: μέτρο/YD: γιάρδα/ft: πόδια)
- Σημάδι στόχου
: Στοχεύστε στον στόχο που θέλετε να μετρήσετε. Τοποθετήστε τον στόχο στο κέντρο του σημαδιού. - Σημάδι εκπομπής λέιζερ
: Εμφανίζεται ενώ εκπέμπεται το λέιζερ για μια μέτρηση. Μην κοιτάτε προς την πλευρά του αντικειμενικού φακού ενώ εμφανίζεται αυτό το σημάδι. - Μονάδα μέτρησης (m: μέτρο/YD: γιάρδα/ft: πόδια)
- Λειτουργία Target Priority mode (Λειτουργία προτεραιότητας στόχου) (1st: First Target Priority mode (Λειτουργία προτεραιότητας πρώτου στόχου)/ Dst: Distant Target Priority mode (Λειτουργία προτεραιότητας απομακρυσμένου στόχου))
- Ένδειξη στάθμης μπαταρίας
- Ένδειξη καταγραφής*3
- Απόσταση ή ύψος *2 (κύρια ένδειξη)
*1 Δείτε την ενότητα "The measurement display mode" (Η λειτουργία εμφάνισης μέτρησης) για περισσότερες πληροφορίες.
*2 Διαφέρει ανάλογα με τη λειτουργία εμφάνισης μέτρησης.
*3 Δείτε τις ενότητες "Log indicator" (Ένδειξη καταγραφής) και "Enabling or disabling the log function (F4)" (Ενεργοποίηση ή απενεργοποίηση της λειτουργίας καταγραφής (F4)) για περισσότερες πληροφορίες.
- Η εσωτερική οθόνη αυτού του προϊόντος μεγεθύνεται από το προσοφθάλμιο. Παρόλο που μπορεί να δείτε σκόνη που έχει εισέλθει, αυτό δεν επηρεάζει την ακρίβεια της μέτρησης.
Εξωτερική οθόνη

Κατά τη μέτρηση προς τα πάνω

Κατά τη μέτρηση προς τα κάτω
- Λειτουργία Measurement display mode*1 (λειτουργία εμφάνισης μέτρησης)
- Μονάδα μέτρησης (m: μέτρο/YD: γιάρδα/ft: πόδια)
- Λειτουργία Target Priority mode (Λειτουργία προτεραιότητας στόχου) (1st: First Target Priority mode (Λειτουργία προτεραιότητας πρώτου στόχου)/ Dst: Distant Target Priority mode (Λειτουργία προτεραιότητας απομακρυσμένου στόχου))
- Επίπεδο οπίσθιου φωτισμού εξωτερικής οθόνης
- Ένδειξη στάθμης μπαταρίας
- Πραγματική απόσταση
- Οριζόντια απόσταση
- Ένδειξη καταγραφής*2
- Αριθμός καταγραφής*2
- Ύψος
- Γωνία
*1 Δείτε την ενότητα "The measurement display mode" (Η λειτουργία εμφάνισης μέτρησης) για περισσότερες πληροφορίες.
*2 Δείτε τις ενότητες "Log indicator" (Ένδειξη καταγραφής) και "Enabling or disabling the log function (F4)" (Ενεργοποίηση ή απενεργοποίηση της λειτουργίας καταγραφής (F4)) για περισσότερες πληροφορίες.
Ένδειξη καταγραφής
| Εσωτερική οθόνη | Εξωτερική οθόνη | Περιγραφή |
![]() Αναβοσβήνει. | ![]() Αναβοσβήνει. | Η λειτουργία καταγραφής είναι ενεργοποιημένη, αλλά δεν αποθηκεύονται νέες καταγραφές επειδή έχει ήδη αποθηκευτεί ο μέγιστος αριθμός των 250 καταγραφών. |
![]() Εμφανίζεται συνεχώς. | ![]() Εμφανίζεται συνεχώς. | Η λειτουργία καταγραφής είναι ενεργοποιημένη. Εάν η μέτρηση είναι επιτυχής, ο αριθμός καταγραφής εμφανίζεται στην εξωτερική οθόνη. |
| Δεν εμφανίζεται. | Δεν εμφανίζεται. | Η λειτουργία καταγραφής είναι απενεργοποιημένη. |
Τοποθέτηση της μπαταρίας
Τύπος μπαταρίας
Μπαταρία λιθίου 3V CR2 ×1
Τοποθέτηση της μπαταρίας
- Περιστρέψτε το κάλυμμα της θήκης μπαταρίας αριστερόστροφα για να το ανοίξετε.
- Τοποθετήστε την μπαταρία με τους θετικούς (+) και αρνητικούς (–) ακροδέκτες σωστά προσανατολισμένους, όπως περιγράφεται στην ετικέτα στη θήκη της μπαταρίας.
- Τοποθετήστε το κάλυμμα της θήκης μπαταρίας, περιστρέψτε το κάλυμμα δεξιόστροφα και ασφαλίστε το σταθερά.
- Το κάλυμμα της θήκης μπαταρίας μπορεί να είναι δύσκολο να περιστραφεί επειδή αυτό το προϊόν χρησιμοποιεί λαστιχένια στεγανοποίηση για να διατηρήσει τις αδιάβροχες δυνατότητές του.
Ένδειξη στάθμης μπαταρίας
| Εσωτερική οθόνη | Εξωτερική οθόνη | Περιγραφή | ||
| Μετά την ενεργοποίηση, εμφανίζεται μόνο για 2 δευτερόλεπτα. | | Εμφανίζεται συνεχώς. | Διαθέσιμη επαρκής ισχύς. |
| Μετά την ενεργοποίηση, εμφανίζεται μόνο για 2 δευτερόλεπτα. | | Εμφανίζεται συνεχώς. | Η ισχύς είναι χαμηλή. Ετοιμαστείτε να αντικαταστήσετε την μπαταρία. |
| Εμφανίζεται συνεχώς. | | Εμφανίζεται συνεχώς. | Χαμηλή. Η μπαταρία πρέπει να αντικατασταθεί με μια νέα. |
![]() | Αναβοσβήνει. Μετά από 3 αναβοσβήματα, απενεργοποιείται αυτόματα. | ![]() | Αναβοσβήνει. Μετά από 3 αναβοσβήματα, απενεργοποιείται αυτόματα. | Η μπαταρία είναι άδεια. Αντικαταστήστε την μπαταρία. |
Πλοήγηση στα μενού
- Λειτουργία του κουμπιού MODE
Υπάρχουν δύο τρόποι για να πατήσετε το κουμπί MODE. Χειριστείτε το κουμπί ακολουθώντας τις περιγραφές σε αυτό το εγχειρίδιο.- "Πατήστε και κρατήστε πατημένο" σημαίνει να συνεχίσετε να πατάτε το κουμπί για 1,5 δευτερόλεπτα ή περισσότερο.
- "Πατήστε" σημαίνει να πατήσετε το κουμπί γρήγορα (λιγότερο από 1,5 δευτερόλεπτα).
Αλλαγή της μονάδας εμφάνισης απόστασης (F1)
Για τη μονάδα εμφάνισης των αποτελεσμάτων μέτρησης, επιλέξτε YD (yards) (γιάρδες), ft (feet) (πόδια) ή m (meters) (μέτρα). Η εργοστασιακή προεπιλεγμένη ρύθμιση είναι YD (yard) (γιάρδα).

- Πατήστε το κουμπί PWR για να ενεργοποιήσετε το Laser Rangefinder.
- Πατήστε και κρατήστε πατημένο το κουμπί MODE.
- Μπορείτε πλέον να αλλάξετε τη μονάδα εμφάνισης απόστασης.
- Η ρύθμιση αλλάζει κάθε φορά που πατάτε το κουμπί PWR.
![Nikon - Forestry Pro II - Αλλαγή της μονάδας εμφάνισης απόστασης Αλλαγή της μονάδας εμφάνισης απόστασης]()
- Εάν πατήσετε και κρατήσετε πατημένο το κουμπί MODE ή δεν χειριστείτε τα κουμπιά για περίπου 30 δευτερόλεπτα, η εμφανιζόμενη ρύθμιση αποθηκεύεται και το Laser Rangefinder επιστρέφει σε κατάσταση αναμονής. Εάν δεν χειριστείτε τα κουμπιά για άλλα περίπου 30 δευτερόλεπτα, το Laser Rangefinder απενεργοποιείται.
- Η ρύθμιση αποθηκεύεται ακόμη και όταν το Laser Rangefinder είναι απενεργοποιημένο (OFF).
Αλλαγή της λειτουργίας προτεραιότητας στόχου (F2)
Αυτό το Nikon Laser Rangefinder χρησιμοποιεί το σύστημα εναλλαγής First Target Priority/ Distant Target Priority (Προτεραιότητα πρώτου στόχου/ Προτεραιότητα απομακρυσμένου στόχου).
Η εργοστασιακή προεπιλεγμένη ρύθμιση είναι η λειτουργία First Target Priority (Προτεραιότητα πρώτου στόχου).

- Πατήστε το κουμπί PWR για να ενεργοποιήσετε το Laser Rangefinder.
- Πατήστε και κρατήστε πατημένο το κουμπί MODE.
- Πατήστε το κουμπί MODE μία φορά.
- Μπορείτε πλέον να αλλάξετε τη λειτουργία προτεραιότητας στόχου.
- Η ρύθμιση αλλάζει κάθε φορά που πατάτε το κουμπί PWR.
![Nikon - Forestry Pro II - Αλλαγή της λειτουργίας προτεραιότητας στόχου Αλλαγή της λειτουργίας προτεραιότητας στόχου]()
- Εάν πατήσετε και κρατήσετε πατημένο το κουμπί MODE ή δεν χειριστείτε τα κουμπιά για περίπου 30 δευτερόλεπτα, η εμφανιζόμενη ρύθμιση αποθηκεύεται και το Laser Rangefinder επιστρέφει σε κατάσταση αναμονής. Εάν δεν χειριστείτε τα κουμπιά για άλλα περίπου 30 δευτερόλεπτα, το Laser Rangefinder απενεργοποιείται.
- Η ρύθμιση αποθηκεύεται ακόμη και όταν το Laser Rangefinder είναι απενεργοποιημένο (OFF).
- Λειτουργία First Target Priority (Προτεραιότητα πρώτου στόχου) και λειτουργία Distant Target Priority (Προτεραιότητα απομακρυσμένου στόχου)
Κατά τη μέτρηση επικαλυπτόμενων αντικειμένων:
Η λειτουργία First Target Priority (Προτεραιότητα πρώτου στόχου) εμφανίζει την απόσταση του πλησιέστερου αντικειμένου και η λειτουργία Distant Target Priority (Προτεραιότητα απομακρυσμένου στόχου) εμφανίζει την απόσταση του πιο απομακρυσμένου αντικειμένου.
Αλλαγή της στάθμης οπίσθιου φωτισμού της εξωτερικής οθόνης (F3)
Ρυθμίστε τη φωτεινότητα της εξωτερικής οθόνης. Η εργοστασιακή προεπιλεγμένη ρύθμιση είναι 3 (High) (Υψηλή). Μπορείτε να αλλάξετε τη στάθμη οπίσθιου φωτισμού από 0 (off) (απενεργοποίηση) έως 3 (high) (υψηλή).

- Πατήστε το κουμπί PWR για να ενεργοποιήσετε το Laser Rangefinder.
- Πατήστε και κρατήστε πατημένο το κουμπί MODE.
- Πατήστε το κουμπί MODE δύο φορές.
- Μπορείτε πλέον να αλλάξετε τη στάθμη οπίσθιου φωτισμού της εξωτερικής οθόνης.
- Η ρύθμιση αλλάζει κάθε φορά που πατάτε το κουμπί PWR.
![Nikon - Forestry Pro II - Αλλαγή της στάθμης οπίσθιου φωτισμού της εξωτερικής οθόνης Αλλαγή της στάθμης οπίσθιου φωτισμού της εξωτερικής οθόνης]()
- Εάν πατήσετε και κρατήσετε πατημένο το κουμπί MODE ή δεν χειριστείτε τα κουμπιά για περίπου 30 δευτερόλεπτα, η εμφανιζόμενη ρύθμιση αποθηκεύεται και το Laser Rangefinder επιστρέφει σε κατάσταση αναμονής. Εάν δεν χειριστείτε τα κουμπιά για άλλα περίπου 30 δευτερόλεπτα, το Laser Rangefinder απενεργοποιείται.
- Η ρύθμιση αποθηκεύεται ακόμη και όταν το Laser Rangefinder είναι απενεργοποιημένο (OFF).
Ενεργοποίηση ή απενεργοποίηση της λειτουργίας καταγραφής (log) (F4)
Μπορείτε να ενεργοποιήσετε ή να απενεργοποιήσετε τη λειτουργία καταγραφής (log) μέτρησης. Η εργοστασιακή προεπιλεγμένη ρύθμιση είναι On (Ενεργοποίηση).

- Εάν η μέτρηση είναι επιτυχής, ο αριθμός καταγραφής (log) εμφανίζεται στην εξωτερική οθόνη. Ο αριθμός αντιστοιχεί στον αριθμό στη λίστα καταγραφής (log).
- Μπορούν να αποθηκευτούν έως και 250 καταγραφές (logs). Όταν ο δείκτης καταγραφής (log) τόσο στην εσωτερική όσο και στην εξωτερική οθόνη αναβοσβήνει, δεν μπορούν να αποθηκευτούν νέες καταγραφές (logs). Διαγράψτε τις καταγραφές (logs) χρησιμοποιώντας το F6.
- Πατήστε το κουμπί PWR για να ενεργοποιήσετε το Laser Rangefinder.
- Πατήστε και κρατήστε πατημένο το κουμπί MODE.
- Πατήστε το κουμπί MODE τρεις φορές.
- Μπορείτε πλέον να αλλάξετε τη ρύθμιση.
- Η ρύθμιση αλλάζει κάθε φορά που πατάτε το κουμπί PWR.
![Nikon - Forestry Pro II - Ενεργοποίηση ή απενεργοποίηση της λειτουργίας καταγραφής (log) Ενεργοποίηση ή απενεργοποίηση της λειτουργίας καταγραφής (log)]()
- Εάν πατήσετε και κρατήσετε πατημένο το κουμπί MODE ή δεν χειριστείτε τα κουμπιά για περίπου 30 δευτερόλεπτα, η εμφανιζόμενη ρύθμιση αποθηκεύεται και το Laser Rangefinder επιστρέφει σε κατάσταση αναμονής. Εάν δεν χειριστείτε τα κουμπιά για άλλα περίπου 30 δευτερόλεπτα, το Laser Rangefinder απενεργοποιείται.
- Η ρύθμιση αποθηκεύεται ακόμη και όταν το Laser Rangefinder είναι απενεργοποιημένο (OFF).
Προβολή της λίστας καταγραφής (log) (F5)
Μπορείτε να προβάλετε την καταγραφή (log) μέτρησης στην εξωτερική οθόνη.

- Πατήστε το κουμπί PWR για να ενεργοποιήσετε το Laser Rangefinder.
- Πατήστε και κρατήστε πατημένο το κουμπί MODE.
- Πατήστε το κουμπί MODE τέσσερις φορές.
- Πατήστε το κουμπί PWR για να εισέλθετε στη λειτουργία λίστας καταγραφής (log).
- Κάθε φορά που πατάτε το κουμπί PWR, η σελίδα αλλάζει.
- Κάθε φορά που πατάτε το κουμπί MODE, η σελίδα αλλάζει αντίστροφα.
![Nikon - Forestry Pro II - Προβολή της λίστας καταγραφής (log) Προβολή της λίστας καταγραφής (log)]()
Πατήστε το κουμπί PWR.
Πατήστε το κουμπί MODE.
- Αριθμός καταγραφής (log)
- Αποτέλεσμα μέτρησης
- Λειτουργία εμφάνισης μέτρησης
- Εάν πατήσετε και κρατήσετε πατημένο το κουμπί MODE ή δεν χειριστείτε τα κουμπιά για περίπου 30 δευτερόλεπτα, το Laser Rangefinder επιστρέφει σε κατάσταση αναμονής. Εάν δεν χειριστείτε τα κουμπιά για άλλα περίπου 30 δευτερόλεπτα, το Laser Rangefinder απενεργοποιείται.
- Μπορούν να εμφανιστούν έως και 250 καταγραφές (logs) (50 σελίδες).
Διαγραφή όλων των καταγραφών (logs) (F6)
- Πατήστε το κουμπί PWR για να ενεργοποιήσετε το Laser Rangefinder.
- Πατήστε και κρατήστε πατημένο το κουμπί MODE.
- Πατήστε το κουμπί MODE πέντε φορές.
- Πατήστε το κουμπί PWR.
- Το μήνυμα "Log delete?" ("Διαγραφή καταγραφής;") εμφανίζεται στην εξωτερική οθόνη.
![]()
- Πατήστε και κρατήστε πατημένο το κουμπί PWR για να διαγράψετε όλες τις καταγραφές (logs). Τα δεδομένα που έχουν διαγραφεί δεν μπορούν να ανακτηθούν.
- Πατήστε το κουμπί MODE για να ακυρώσετε τη διαγραφή.
- Το Laser Rangefinder επιστρέφει στην οθόνη "F6 Log delete" ("Διαγραφή καταγραφής F6").
- Εάν πατήσετε το κουμπί MODE ή δεν χειριστείτε τα κουμπιά για περίπου 30 δευτερόλεπτα, το Laser Rangefinder επιστρέφει σε κατάσταση αναμονής. Εάν δεν χειριστείτε τα κουμπιά για άλλα περίπου 30 δευτερόλεπτα, το Laser Rangefinder απενεργοποιείται.
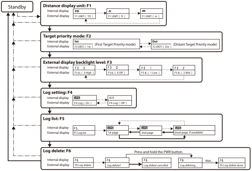
Διάγραμμα λειτουργίας των μενού ρυθμίσεων

Πατήστε και κρατήστε πατημένο το κουμπί MODE.
Πατήστε το κουμπί MODE.
Πατήστε το κουμπί PWR.
- Εάν πατήσετε και κρατήσετε πατημένο το κουμπί MODE ή δεν χειριστείτε τα κουμπιά για περίπου 30 δευτερόλεπτα κατά τη λειτουργία των μενού ρυθμίσεων, το Laser Rangefinder επιστρέφει σε κατάσταση αναμονής. Εάν δεν χειριστείτε τα κουμπιά για άλλα περίπου 30 δευτερόλεπτα, το Laser Rangefinder απενεργοποιείται.
Μέτρηση
Έλεγχοι, ρυθμίσεις ή χρήση διαδικασιών διαφορετικών από αυτές που καθορίζονται εδώ ενδέχεται να προκαλέσουν αρνητικές επιπτώσεις ή βλάβη στην υγεία σας λόγω ακτινοβολίας λέιζερ.
- Πριν από τη μέτρηση, φροντίστε να επιβεβαιώσετε κάθε ρύθμιση μενού. Δείτε την ενότητα "Πλοήγηση στα μενού" για περισσότερες πληροφορίες.
Ρύθμιση της εστίασης της εσωτερικής οθόνης
Εάν η εσωτερική οθόνη είναι δύσκολο να φανεί, ρυθμίστε την εστίαση με την ακόλουθη διαδικασία.
- Πατήστε το κουμπί PWR για να ενεργοποιήσετε την τροφοδοσία.
- Κοιτάξτε μέσα από το προσοφθάλμιο και περιστρέψτε τον δακτύλιο ρύθμισης διόπτρας μέχρι να εστιάσει η εσωτερική οθόνη.
![]()
Η λειτουργία εμφάνισης μέτρησης
Διατίθενται οι ακόλουθες έξι λειτουργίες. Μπορείτε να επιβεβαιώσετε τα αποτελέσματα μέτρησης τόσο στην εσωτερική όσο και στην εξωτερική οθόνη. Η εξωτερική οθόνη εμφανίζει πιο λεπτομερείς πληροφορίες.

Αλλαγή της λειτουργίας εμφάνισης μέτρησης
- Πατήστε το κουμπί PWR για να ενεργοποιήσετε το Laser Rangefinder.
- Η λειτουργία αλλάζει κάθε φορά που πατάτε το κουμπί MODE.
![Nikon - Forestry Pro II - Αλλαγή της λειτουργίας εμφάνισης μέτρησης Αλλαγή της λειτουργίας εμφάνισης μέτρησης]()
- Για να ξεκινήσετε τη μέτρηση με την εμφανιζόμενη λειτουργία, πατήστε το κουμπί PWR.
- Εάν δεν χειριστείτε τα κουμπιά για περίπου 30 δευτερόλεπτα, η εμφανιζόμενη ρύθμιση αποθηκεύεται και το Laser Rangefinder απενεργοποιείται.
- Η ρύθμιση αποθηκεύεται ακόμη και όταν το Laser Rangefinder είναι απενεργοποιημένο (OFF).
Μέτρηση
Η λειτουργία Actual distance (πραγματικής απόστασης) χρησιμοποιείται εδώ ως παράδειγμα.
- Πατήστε το κουμπί PWR για να ενεργοποιήσετε την τροφοδοσία.
- Εάν δεν χειριστείτε τα κουμπιά για περίπου 30 δευτερόλεπτα, η τροφοδοσία απενεργοποιείται αυτόματα.
- Στοχεύστε στον στόχο.
Τοποθετήστε το κέντρο του σημάδι στόχου στον στόχο.
![]()
- Πατήστε το κουμπί PWR για να μετρήσετε.
- Μετά τη μέτρηση, το αποτέλεσμα εμφανίζεται για περίπου 30 δευτερόλεπτα και η τροφοδοσία απενεργοποιείται αυτόματα.
![]()
Πατήστε το κουμπί PWR ενώ η τροφοδοσία είναι ενεργοποιημένη για να μετρήσετε ξανά. - Δείτε την ενότητα "Η λειτουργία εμφάνισης μέτρησης" για περισσότερες πληροφορίες σχετικά με το περιεχόμενο εμφάνισης κάθε λειτουργίας.
- Για να ελέγξετε την καταγραφή (log) μέτρησης αργότερα, σημειώστε τον αριθμό καταγραφής (log) που εμφανίζεται στην εξωτερική οθόνη. Ο αριθμός αντιστοιχεί στον αριθμό στη λίστα καταγραφής (log).
Συνεχής μέτρηση
Στη λειτουργία Actual distance (Πραγματική απόσταση), Horizontal distance (Οριζόντια απόσταση), Height (Ύψος) και Angle (Γωνία), μπορείτε να μετρήσετε συνεχώς για έως και περίπου 8 δευτερόλεπτα πατώντας και κρατώντας πατημένο το κουμπί PWR. Κατά τη διάρκεια της μέτρησης, το μετρούμενο αποτέλεσμα εμφανίζεται διαδοχικά ενώ το σημάδι εκπομπής λέιζερ αναβοσβήνει. Εάν αφήσετε το δάχτυλό σας από το κουμπί, η συνεχής μέτρηση σταματά.
Σημείωση: Το τελευταίο μετρούμενο αποτέλεσμα είναι η μόνη καταγραφή (log) που αποθηκεύεται και μπορείτε να την ελέγξετε στη λίστα καταγραφής (log). Τα σφάλματα αποτελεσμάτων δεν αποθηκεύονται.
Μέτρηση με λειτουργία 2 σημείων
Πριν ξεκινήσετε τη μέτρηση, ορίστε τη λειτουργία εμφάνισης μέτρησης σε "2 points mode" ("λειτουργία 2 σημείων").
- Πατήστε το κουμπί PWR για να ενεργοποιήσετε την τροφοδοσία.
- Όταν το laser rangefinder βρίσκεται σε κατάσταση αναμονής, το Hgt αναβοσβήνει στην εσωτερική οθόνη.
![]()
- Στοχεύστε στο πρώτο σημείο του στόχου και, στη συνέχεια, πατήστε το κουμπί PWR για να μετρήσετε.
- Το αποτέλεσμα μέτρησης του πρώτου σημείου εμφανίζεται όπως φαίνεται παρακάτω.
![]()
- Το Hgt σταματά να αναβοσβήνει και το +Hgt2 αρχίζει να αναβοσβήνει.
- Στοχεύστε στο 2ο σημείο του στόχου και, στη συνέχεια, πατήστε το κουμπί PWR για να μετρήσετε.
- Το +Hgt2 σταματά να αναβοσβήνει και εμφανίζεται το αποτέλεσμα μέτρησης.
Μέτρηση με λειτουργία 3 σημείων
Πριν ξεκινήσετε τη μέτρηση, ορίστε τη λειτουργία εμφάνισης μέτρησης σε "3 points mode" ("λειτουργία 3 σημείων"). Εκτελέστε τη μέτρηση τρεις φορές με τη σειρά των
,
και
στην εικόνα στα δεξιά. Τα σημεία
και
μπορούν να αντιστραφούν.
- Πατήστε το κουμπί PWR για να ενεργοποιήσετε την τροφοδοσία.
- Όταν το laser rangefinder βρίσκεται σε κατάσταση αναμονής, το Hor αναβοσβήνει στην εσωτερική οθόνη.
- Στοχεύστε στο πρώτο σημείο του στόχου (
) και, στη συνέχεια, πατήστε το κουμπί PWR για να μετρήσετε.
- Το αποτέλεσμα μέτρησης (οριζόντια απόσταση από το πρώτο σημείο) εμφανίζεται όπως φαίνεται παρακάτω.
![]()
- Το Hor σταματά να αναβοσβήνει και το Hgt αρχίζει να αναβοσβήνει.
![]()
- Στοχεύστε στο 2ο σημείο του στόχου (
) και, στη συνέχεια, πατήστε το κουμπί PWR για να μετρήσετε.
- Το αποτέλεσμα μέτρησης (Ang (
) και Hgt (
)) εμφανίζεται όπως φαίνεται παρακάτω.
![]()
- Το Hgt σταματά να αναβοσβήνει και το +Hgt2 αρχίζει να αναβοσβήνει.
![]()
- Στοχεύστε στο 3ο σημείο του στόχου (
) και, στη συνέχεια, πατήστε το κουμπί PWR για να μετρήσετε.
- Το +Hgt2 σταματά να αναβοσβήνει και εμφανίζεται το αποτέλεσμα μέτρησης (Ang (
) και Hgt (
)).
Τεχνικές σημειώσεις
Προδιαγραφές
| Εύρος μέτρησης (πραγματική απόσταση)*1 | Απόσταση: 7,5-1.600m/8-1.750 yd./25-5.250 ft Γωνία: ±89º | ||
| Μέγιστη απόσταση μέτρησης (δέντρο)*1 | 1.100m/1.200 yd./3.600 ft | ||
| Βήματα εμφάνισης (αύξηση) | Εσωτερική οθόνη | Act (Πραγματική απόσταση) | Κύριος δείκτης: κάθε 0,1 m/yd./ft Δευτερεύων δείκτης: κάθε 0,1 m/yd./ft (μικρότερο από 999,9 m/yd./ft) |
| Hor (Οριζόντια απόσταση) Hgt (Ύψος) | Κάθε 0,1 m/yd./ft | ||
| Ang (Γωνία) | Κάθε 0,1º | ||
| Εξωτερική οθόνη | Πραγματική απόσταση Οριζόντια απόσταση Ύψος | Κάθε 0,1 m/yd./ft | |
| Γωνία | Κάθε 0,1º | ||
| Ακρίβεια (πραγματική απόσταση)*2 | ±0,3 m/±0,3 yd./±0,9 ft (μικρότερο από 1.000 m/1.000 yd./3.280 ft) ±1,0 m/±1,0 yd./±3,0 ft (1.000 m/1.000 yd./3.280 ft και άνω) | ||
| Μεγέθυνση (×) | 6 | ||
| Αποτελεσματική διάμετρος αντικειμενικού φακού (mm) | 21 | ||
| Γωνιακό πεδίο θέασης (πραγματικό) (˚) | 7.5 | ||
| Απόσταση ματιού (mm) | 18.0 | ||
| Διάμετρος κόρης εξόδου (mm) | 3.5 | ||
| Διόρθωση διόπτρας | ±2.5 m-1 | ||
| Διαστάσεις (Μ × Υ × Π) (mm/in.) | 110 × 74 × 42/4.3 × 2.9 × 1.7 | ||
| Βάρος (g/oz.) | Περίπου 170/6.0 (χωρίς μπαταρία) | ||
| Θερμοκρασία λειτουργίας (˚C/˚F) | -10 — +50/14 — 122 | ||
| Υγρασία λειτουργίας (%RH) | 80 ή λιγότερο (χωρίς συμπύκνωση υδρατμών) | ||
| Πηγή ενέργειας | Μπαταρία λιθίου CR2 × 1 (DC 3V) Αυτόματη απενεργοποίηση (μετά από περίπου 30 δευτ. αδράνειας) | ||
| Δομή | Αδιάβροχο (έως 1 m/3,3 ft για 10 λεπτά)*3, αντιθαμβωτικό Η θήκη μπαταριών είναι αδιάβροχη — Ισοδύναμο με την κατηγορία προστασίας 4 (IPX4) JIS/IEC (υπό τις συνθήκες δοκιμών της Nikon)*4 | ||
| Ηλεκτρομαγνητική συμβατότητα | FCC Part15 SubPartB class B, EU:EMC directive, AS/NZS, VCCI classB, CU TR 020, ICES-003 | ||
| Περιβάλλον | RoHS, WEEE | ||
| Ταξινόμηση λέιζερ | IEC60825-1: Class 1M/Laser Product FDA/21 CFR Part 1040.10: Class I Laser Product | ||
| Μήκος κύματος (nm) | 905 | ||
| Διάρκεια παλμού (ns) | 9.5 | ||
| Έξοδος (W) | 15 | ||
| Απόκλιση δέσμης (mrad) | Κάθετη: 1,8, Οριζόντια: 0,25 | ||
- Οι προδιαγραφές του προϊόντος ενδέχεται να μην επιτευχθούν ανάλογα με το σχήμα, την υφή της επιφάνειας και τη φύση του αντικειμένου στόχου ή/και τις καιρικές συνθήκες.
*1 Υπό τις συνθήκες μέτρησης και τις τιμές αναφοράς της Nikon.
*2 Υπό τις συνθήκες μέτρησης της Nikon.
*3 Αδιάβροχα μοντέλα
Αυτό το προϊόν διαθέτει αδιάβροχες δυνατότητες και δεν θα υποστεί καμία ζημιά στο οπτικό σύστημα ούτε στην παρατήρηση εάν βυθιστεί ή πέσει σε νερό σε μέγιστο βάθος 1 m/3,3 ft για έως και 10 λεπτά.
Αυτό το προϊόν προσφέρει τα ακόλουθα πλεονεκτήματα:
- Μπορεί να χρησιμοποιηθεί σε συνθήκες υψηλής υγρασίας, σκόνης και βροχής χωρίς κίνδυνο ζημιάς στις εσωτερικές λειτουργίες.
- Η σχεδίαση με γέμιση αζώτου το καθιστά ανθεκτικό στη συμπύκνωση και τη μούχλα.
Ωστόσο, τηρείτε τα ακόλουθα όταν χρησιμοποιείτε το Nikon Laser Rangefinder:
- Μην χειρίζεστε ή κρατάτε το προϊόν σε τρεχούμενο νερό.
- Εάν βρεθεί υγρασία σε κινητά μέρη αυτού του προϊόντος, σταματήστε να χρησιμοποιείτε το προϊόν και σκουπίστε το.
*4 Η θήκη μπαταριών είναι αδιάβροχη, όχι αδιάβροχη. Ενδέχεται να εισέλθει νερό στη συσκευή εάν το Rangefinder βυθιστεί σε νερό. Εάν εισέλθει νερό στη θήκη μπαταριών, σκουπίστε τυχόν υγρασία και αφήστε χρόνο για να στεγνώσει η θήκη.
Διάρκεια ζωής μπαταρίας
Περίπου 9.400 φορές (σε περίπου 20°C (68°F))
Αυτός ο αριθμός ενδέχεται να διαφέρει ανάλογα με συνθήκες όπως η θερμοκρασία και άλλοι παράγοντες. Χρησιμοποιήστε μόνο ως οδηγό.
- Η μπαταρία που παρέχεται με αυτό το Nikon Laser Rangefinder είναι για έλεγχο λειτουργίας. Λόγω φυσικής ηλεκτρικής εκφόρτισης, η διάρκεια ζωής αυτής της μπαταρίας είναι πιθανό να είναι μικρότερη από αυτή που αναφέρεται παραπάνω.
Σχετικά με το λέιζερ
Αυτό το προϊόν χρησιμοποιεί μια αόρατη δέσμη λέιζερ για μέτρηση. Μετρά τον χρόνο που χρειάζεται η δέσμη λέιζερ για να ταξιδέψει από το αποστασιόμετρο στον στόχο και πίσω. Η ανακλαστικότητα του λέιζερ και τα αποτελέσματα μέτρησης ενδέχεται να διαφέρουν ανάλογα με τις κλιματικές και περιβαλλοντικές συνθήκες, καθώς και το χρώμα, το φινίρισμα της επιφάνειας, το μέγεθος, το σχήμα και άλλα χαρακτηριστικά του στόχου.
Η μέτρηση μπορεί να είναι ανακριβής ή να αποτύχει στις ακόλουθες περιπτώσεις:
- Σε χιόνι, βροχή ή ομίχλη
- Μικρός ή λεπτός στόχος
- Μαύρος ή σκούρος στόχος
- Ο στόχος έχει βαθμιδωτή επιφάνεια
- Κινούμενος ή δονητικός στόχος
- Κατά τη μέτρηση της επιφάνειας του νερού
- Στόχος που μετράται μέσω γυαλιού
- Όταν ο στόχος είναι γυαλί ή καθρέφτης
- Όταν η πρόσπτωση λέιζερ στην ανακλαστική επιφάνεια του στόχου είναι λοξή
Αντιμετώπιση προβλημάτων/Επισκευή
Εάν αυτό το προϊόν δεν λειτουργεί όπως αναμένεται, ελέγξτε τη λίστα παρακάτω πριν συμβουλευτείτε τον τοπικό σας αντιπρόσωπο ή το κατάστημα όπου το αγοράσατε.
- Εάν υπάρχει πρόβλημα με το προϊόν.
| Πρόβλημα | Αιτία/Λύση |
|
|
|
|
|
|
|
|
- Εάν χρειάζεστε επισκευή, επικοινωνήστε με τον τοπικό σας αντιπρόσωπο ή το κατάστημα όπου αγοράσατε το προϊόν.
Μην επισκευάζετε ή αποσυναρμολογείτε. Μπορεί να οδηγήσει σε σοβαρό περιστατικό.
Λάβετε υπόψη ότι η Nikon δεν φέρει ευθύνη για οποιαδήποτε άμεση ή έμμεση ζημιά εάν ο χρήστης επιχειρήσει να επισκευάσει ή να αποσυναρμολογήσει το προϊόν.

Λήψη εγχειριδίου
Εδώ μπορείτε να κατεβάσετε την πλήρη έκδοση pdf του εγχειριδίου, μπορεί να περιέχει πρόσθετες οδηγίες ασφαλείας, πληροφορίες εγγύησης, κανόνες FCC κ.λπ.
Λήψη Nikon Forestry Pro II - Εγχειρίδιο αποστασιόμετρου/υψομέτρου λέιζερ 6x21
:
: Στοχεύστε στον στόχο που θέλετε να μετρήσετε. Τοποθετήστε τον στόχο στο κέντρο του σημαδιού.
: Εμφανίζεται ενώ εκπέμπεται το λέιζερ για μια μέτρηση. Μην κοιτάτε προς την πλευρά του αντικειμενικού φακού ενώ εμφανίζεται αυτό το σημάδι.





















] εμφανίζεται στην εσωτερική οθόνη